服务端与客户端是一对多的关系,tcp 服务,当大量用户通过三次握手涌入服务端时,连接优化处理就非常重要。
服务端优化的方向有几个:全连接长度,半连接长度,syncookies 配置。
本文通过走读 Linux(5.0.1) 内核源码,了解对应的知识点。
待续…..
1. 概述
tcp 通过三次握手,客户端与服务端建立完整连接。
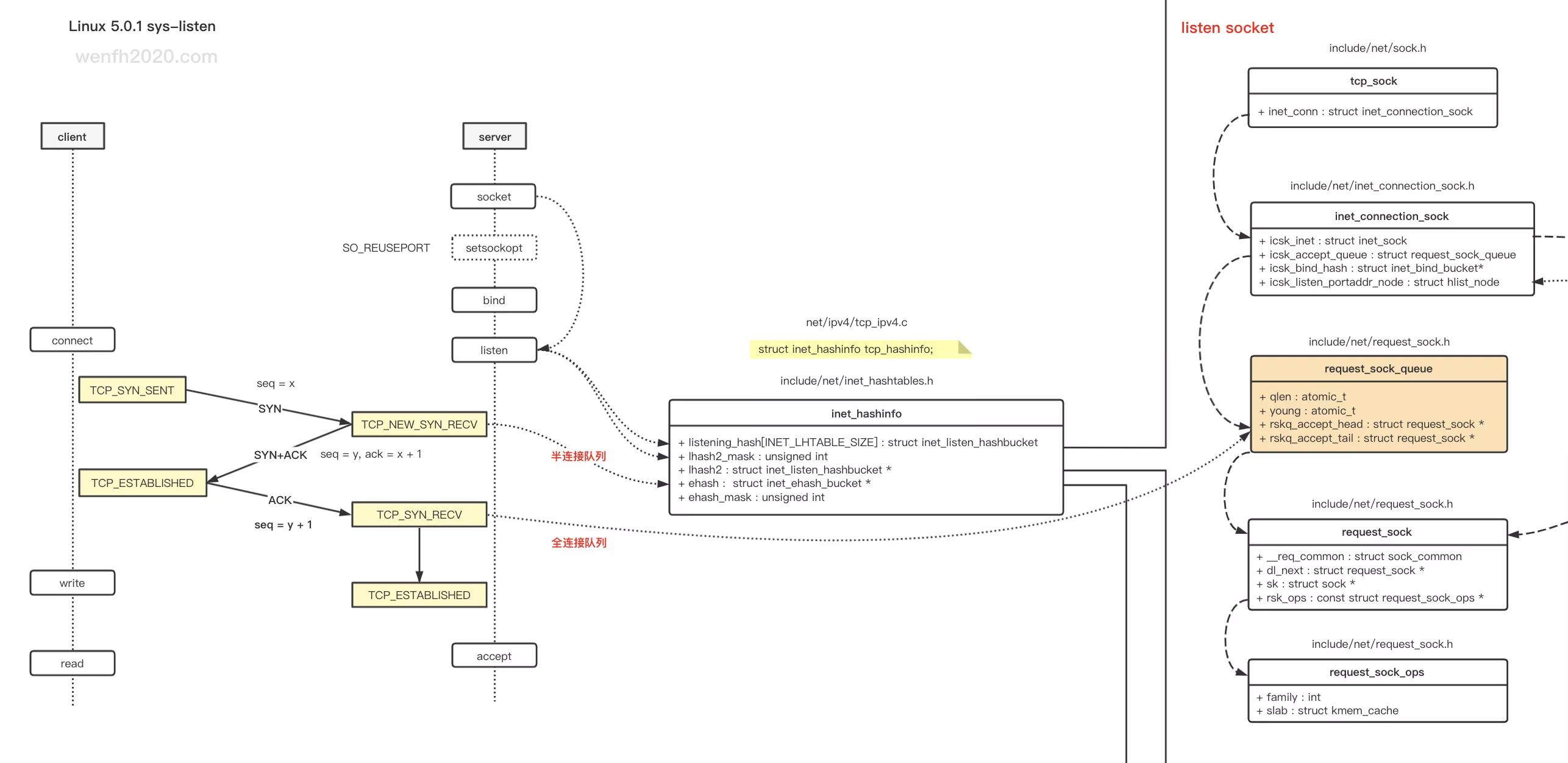
从下图可以比较直观地看到:内核半连接队列和全连接队列的作用。
| 关键 | 描述 |
|---|---|
| 半连接队列 | 客户端第一次握手,发送 syn 包给服务端,服务端内核收到 syn 包后,将产生一个轻量级的连接信息,保存于半连接队列,半连接队列相当于全连接队列的缓冲区。> 半连接队列的连接信息,其实保存于哈希表,为了方便描述,这里把它称为半连接队列。 |
| 全连接队列 | 当客户端触发第三次握手时,服务端收到客户端发送的 ack 包,将半连接队列对应的连接信息,转移到全连接队列,(唤醒)等待用户调用 accept 接口从全连接队列取出新的链接。 |
| syncookies | 半连接队列是全连接队列的缓冲区,但是某些场景,缓冲区可能溢出,而全连接队列还能填充新的数据,这时候需要修改内核配置:sysctl_tcp_syncookies,支持 syncookies 功能,三次握手,通讯包通过特殊的校验,使得 syn 包绕过半连接队列缓冲区,完成三次握手,连接进入到全连接队列。 |
- 三次握手流程。

图片来源:TCP 三次握手(内核)
- 三次握手源码流程。

图片来源:TCP 三次握手(内核)
2. 数据结构
listen socket 的 struct sock 数据结构 inet_connection_sock。
-
全连接队列和半连接队列最大长度:
inet_connection_sock.icsk_inet.sock.sk_max_ack_backlog -
全连接队列:
inet_connection_sock.icsk_accept_queue.rskq_accept_head -
当前全连接队列长度:
inet_connection_sock.icsk_inet.sock.sk_ack_backlog -
半连接队列(哈希表):
inet_hashinfo.inet_ehash_bucket -
当前半连接队列长度:
inet_connection_sock.icsk_accept_queue.qlen

1
2
3
4
5
6
7
8
9
10
11
12
13
14
15
16
17
18
19
20
21
22
23
24
25
26
27
28
29
30
31
32
33
34
35
36
37
38
39
40
41
42
43
44
45
46
47
48
/* include/net/inet_connection_sock.h */
struct inet_connection_sock {
/* inet_sock has to be the first member! */
struct inet_sock icsk_inet;
struct request_sock_queue icsk_accept_queue; /* 半连接和全连接数据记录。 */
...
};
/* include/net/inet_sock.h */
struct inet_sock {
/* sk and pinet6 has to be the first two members of inet_sock */
struct sock sk;
...
}
/* include/net/sock.h */
struct sock {
...
u32 sk_ack_backlog; /* 当前全连接队列已有数据个数。 */
u32 sk_max_ack_backlog; /* 队列最大长度,用于限制半连接和全连接队列的长度。 */
...
}
/* include/net/request_sock.h */
struct request_sock_queue {
...
atomic_t qlen; /* 半连接队列 sk 个数。 */
...
/* 全连接队列,队列头,队列尾。*/
struct request_sock *rskq_accept_head; /* 队列头。*/
struct request_sock *rskq_accept_tail; /* 队列尾。*/
...
};
// 半连接数据保存在哈希表中 inet_hashinfo.inet_ehash_bucket
/* net/ipv4/tcp_ipv4.c */
struct inet_hashinfo tcp_hashinfo;
/* include/net/inet_hashtables.h */
struct inet_hashinfo {
/* 保存了 TCP_ESTABLISHED <= sk->sk_state < TCP_CLOSE 状态的连接。 */
struct inet_ehash_bucket *ehash;
spinlock_t *ehash_locks;
unsigned int ehash_mask;
unsigned int ehash_locks_mask;
...
};
3. 全连接队列
从上文数据结构可知,全连接相关结构:
-
全连接队列和半连接队列最大长度:
inet_connection_sock.icsk_inet.sock.sk_max_ack_backlog -
全连接队列:
inet_connection_sock.icsk_accept_queue.rskq_accept_head -
当前全连接队列长度:
inet_connection_sock.icsk_inet.sock.sk_ack_backlog
它的最大长度是由用户层接口:listen 的 backlog 参数控制的,同时也与内核配置 net.core.somaxconn 有关:sk_max_ack_backlog = min(backlog, somaxconn)
- listen 源码逻辑。
1
2
3
4
5
6
7
8
9
10
11
12
13
14
15
16
17
18
19
20
21
22
23
24
25
26
27
28
29
30
/* net/socket.c */
int __sys_listen(int fd, int backlog) {
struct socket *sock;
int err, fput_needed;
int somaxconn;
/* 通过 fd 查找 socket. */
sock = sockfd_lookup_light(fd, &err, &fput_needed);
if (sock) {
/* backlog 配置默认最大值。 */
somaxconn = sock_net(sock->sk)->core.sysctl_somaxconn;
/* 如果 backlog 超过了配置值,就采用配置的值。 */
if ((unsigned int)backlog > somaxconn)
backlog = somaxconn;
...
if (!err)
/* inet_listen */
err = sock->ops->listen(sock, backlog);
...
}
...
}
/* net/ipv4/af_inet.c */
int inet_listen(struct socket *sock, int backlog) {
struct sock *sk = sock->sk;
...
sk->sk_max_ack_backlog = backlog;
...
}
- somaxconn 内核配置。
1
2
3
# /etc/sysctl.conf
net.core.somaxconn = 1024
# /sbin/sysctl -p
- 检查全连接队列是否已满。
1
2
3
static inline bool sk_acceptq_is_full(const struct sock *sk) {
return sk->sk_ack_backlog > sk->sk_max_ack_backlog;
}
4. 半连接队列
linux 5.0.1 半连接的最大长度,也是通过 sk_max_ack_backlog 进行限制的,跟全连接的最大长度一样。
-
全连接队列和半连接队列最大长度:
inet_connection_sock.icsk_inet.sock.sk_max_ack_backlog -
半连接队列(哈希表):
inet_hashinfo.inet_ehash_bucket -
当前半连接队列长度:
inet_connection_sock.icsk_accept_queue.qlen
- 检查半连接队列是否已满。
1
2
3
4
5
6
7
8
9
10
11
12
/* include/net/inet_connection_sock.h */
static inline int inet_csk_reqsk_queue_is_full(const struct sock *sk) {
return inet_csk_reqsk_queue_len(sk) >= sk->sk_max_ack_backlog;
}
static inline int inet_csk_reqsk_queue_len(const struct sock *sk) {
return reqsk_queue_len(&inet_csk(sk)->icsk_accept_queue);
}
static inline int reqsk_queue_len(const struct request_sock_queue *queue) {
return atomic_read(&queue->qlen);
}
5. syncookies
当出现 syn 等待队列溢出时,可以开启 syn cookies 处理。
详细请参考:深入浅出TCP中的SYN-Cookies
1
2
3
#/etc/sysctl.conf
net.ipv4.tcp_syncookies=1
# /sbin/sysctl -p
6. 逻辑
从上述分析,无论是半连接队列或者全连接队列,资源都是有限制的,当队列满了以后内核就会采用相应的策略拒绝新的连接,接下来看看第一次握手 服务端 处理 syn 包的场景。
- 只要全连接队列满了,丢弃 syn 包,等待客户端重发处理。
- 开启了 syncookies > 0,全连接队列没满,一般不丢弃 syn 包。
- 半连接队列满了,并且没打开 syncookies 配置,丢弃 syn 包。
- syncookies == 2 并且 全连接队列没满,不丢弃。
- 半链接队列满了,全链接队列没满,syncookies > 0,不丢弃。
因为客户端有重发机制,所以服务端接收到数据包,发现超负荷了,丢掉数据包后,客户端发现发出的数据包长时间得不到回应,会触发重传机制,经过重传的时间差,服务端可能已经降低了荷载,能重新处理客户端重传的 syn 包了。
-
tcp_max_syn_backlog
这个配置,有点鸡肋,感觉完全是为了兼容以前版本的逻辑,因为半连接队列的最大长度跟全连接的最大长度一样了。
1
2
3
# /etc/sysctl.conf
net.ipv4.tcp_max_syn_backlog = 2048
# /sbin/sysctl -p
- 逻辑。
1
2
3
4
5
6
7
8
9
10
11
12
13
14
15
16
17
18
19
20
21
22
23
24
25
26
27
28
29
30
31
32
33
34
35
36
37
38
39
40
41
42
43
44
45
46
47
48
49
50
51
52
53
54
55
56
57
58
59
60
61
int tcp_conn_request(struct request_sock_ops *rsk_ops,
const struct tcp_request_sock_ops *af_ops,
struct sock *sk, struct sk_buff *skb)
{
struct tcp_fastopen_cookie foc = { .len = -1 };
__u32 isn = TCP_SKB_CB(skb)->tcp_tw_isn;
struct tcp_options_received tmp_opt;
struct tcp_sock *tp = tcp_sk(sk);
struct net *net = sock_net(sk);
struct sock *fastopen_sk = NULL;
struct request_sock *req;
bool want_cookie = false;
struct dst_entry *dst;
struct flowi fl;
/* 半连接队列满了并且没有开启 syncookies,丢弃包。 */
if ((net->ipv4.sysctl_tcp_syncookies == 2 ||
inet_csk_reqsk_queue_is_full(sk)) && !isn) {
want_cookie = tcp_syn_flood_action(sk, skb, rsk_ops->slab_name);
if (!want_cookie)
goto drop;
}
/* 如果全连接队列满了,丢弃包。 */
if (sk_acceptq_is_full(sk)) {
NET_INC_STATS(sock_net(sk), LINUX_MIB_LISTENOVERFLOWS);
goto drop;
}
...
/* */
if (!want_cookie && !isn) {
/* 如果没开启 syncookies 配置,并且
* 当前半连接队列长度,不超过 sysctl_max_syn_backlog 的 3/4 不丢弃。 */
if (!net->ipv4.sysctl_tcp_syncookies &&
(net->ipv4.sysctl_max_syn_backlog - inet_csk_reqsk_queue_len(sk) <
(net->ipv4.sysctl_max_syn_backlog >> 2)) &&
!tcp_peer_is_proven(req, dst)) {
...
pr_drop_req(req, ntohs(tcp_hdr(skb)->source),
rsk_ops->family);
goto drop_and_release;
}
...
}
}
static bool tcp_syn_flood_action(const struct sock *sk,
const struct sk_buff *skb,
const char *proto)
{
...
#ifdef CONFIG_SYN_COOKIES
if (net->ipv4.sysctl_tcp_syncookies) {
msg = "Sending cookies";
want_cookie = true;
__NET_INC_STATS(sock_net(sk), LINUX_MIB_TCPREQQFULLDOCOOKIES);
}
#endif
...
return want_cookie;
}