走读网络协议栈 accept (tcp) 的(Linux - 5.0.1 下载)内核源码。
accept 函数由 tcp 服务器调用,用于从已完成连接队列头返回一个已完成连接。如果已连接队列为空,阻塞情况下:那么进程将睡眠等待,非阻塞将马上返回 -1,错误码为 EAGAIN。
1. 概述
1
2
3
4
5
6
7
/* sockfd:listen socket's fd。
* cliaddr:已连接的客户端的协议地址。
* addrlen:cliaddr 地址长度。
* return:返回新的文件描述符,或者非阻塞马上返回 -1,错误码为 EAGAIN。
*/
#include <sys/socket.h>
int accept(int sockfd, struct sockaddr *cliaddr, socklen_t *addrlen);
参考:《UNIX 网络编程-卷 1》
2. 内核

2.1. 调试堆栈
1
2
3
4
5
6
__sys_accept4(int fd, struct sockaddr * upeer_sockaddr, int * upeer_addrlen, int flags) (/root/linux-5.0.1/net/socket.c:1589)
__do_sys_accept() (/root/linux-5.0.1/net/socket.c:1630)
__se_sys_accept() (/root/linux-5.0.1/net/socket.c:1627)
__x64_sys_accept(const struct pt_regs * regs) (/root/linux-5.0.1/net/socket.c:1627)
do_syscall_64(unsigned long nr, struct pt_regs * regs) (/root/linux-5.0.1/arch/x86/entry/common.c:290)
entry_SYSCALL_64() (/root/linux-5.0.1/arch/x86/entry/entry_64.S:175)
2.2. 函数调用层次关系
1
2
3
4
5
6
7
8
9
10
11
12
13
14
15
16
17
18
19
#------------------- *用户态* ---------------------------
accept
#------------------- *内核态* ---------------------------
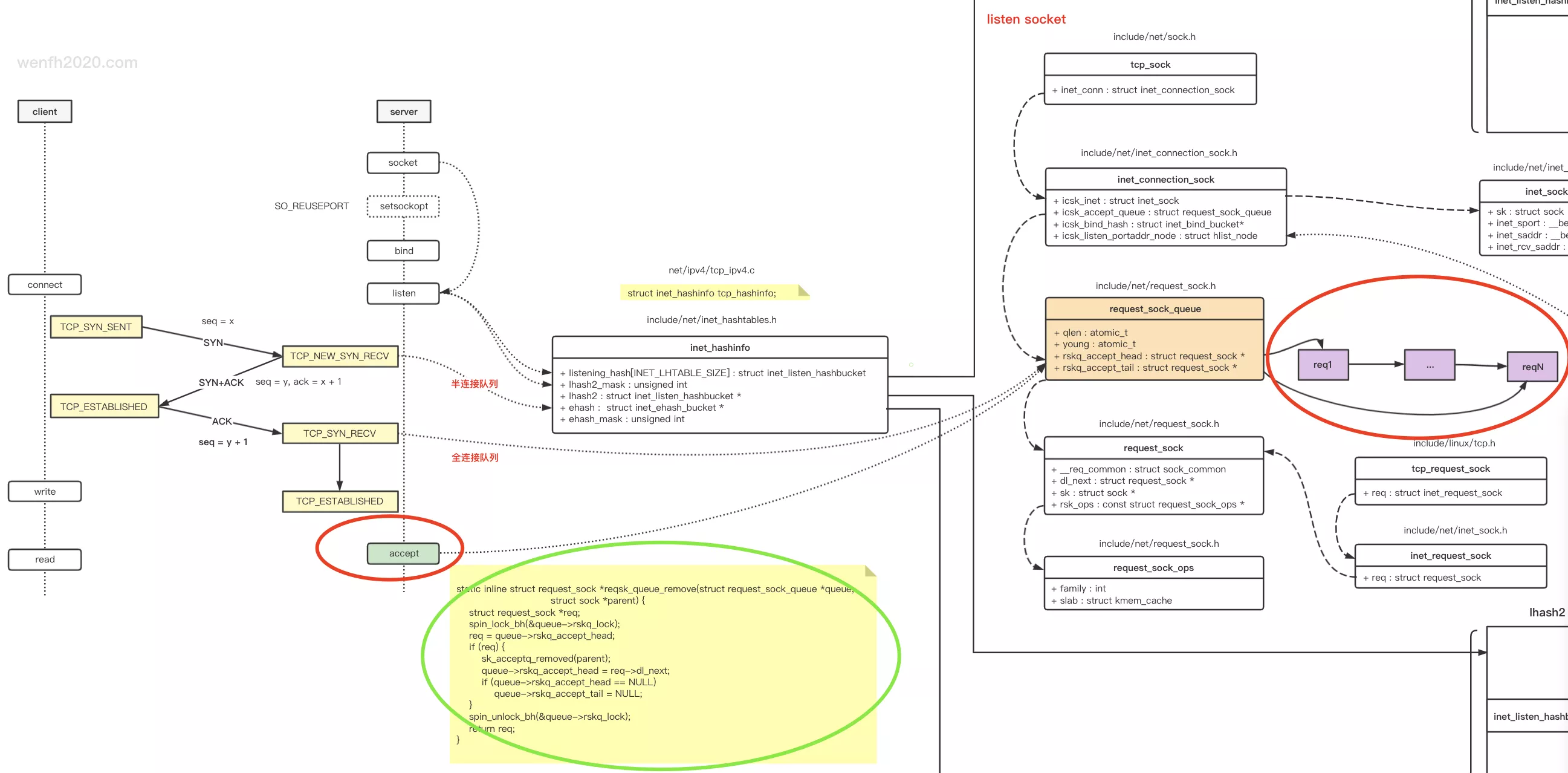
__sys_accept4 # net/socket.c - 内核系统调用。
|-- sockfd_lookup_light # 根据 fd 查找 listen socket 的 socket 指针。
|-- sock_alloc # 创建一个新的 socket 对象,因为要从 listen socket 的全连接队列里获取一个就绪的连接。
|-- get_unused_fd_flags # 从进程中获取一个空闲的文件 fd。
|-- sock_alloc_file # 从进程中创建一个新的文件,因为文件要与 socket 关联。
|-- inet_accept # 从 listen socket 的全连接队列里获取一个就绪的 sock 连接,与前面新创建的 socket 关联。
|-- inet_csk_accept
|-- reqsk_queue_empty # 如果 listen socket 的全连接队列是空的,那么阻塞或者非阻塞返回 EAGAIN。
|-- sock_rcvtimeo
|-- inet_csk_wait_for_connect # 阻塞场景下的等待。
# 如果 listen socket 的全连接队列非空,那么从全连接队列取一个连接处理。
|-- reqsk_queue_remove # 从 listen socket 全连接队列删除获取一个 request_sock 连接处理。
|-- sock_graft # socket 与 sock 建立联系。
|-- inet_getname
|-- move_addr_to_user # 拷贝 accept 的连接的 ip/port 到用户层。
|-- fd_install # 文件和进程进行关联。__fd_install(current->files, fd, file);